Looking back at ORConf 2025

It has happened folks, another ORConf is behind us and we're all safely home thinking about yet another brilliant installment of Europe's premiere open source silicon design conference. On behalf of the FOSSi Foundation I'd like to thank all who attended, spoke, sponsored, donated and hosted for your involvement with the event – you helped make it run flawlessly under the baking Valencian sun.

El Correo Libre Issue 88

Today, after years of work, and major turbulence from the shuttering of Efabless Corporation, I am delighted to finally announce the release of LibreLane, the successor to OpenLane — a ground-up reimagining which implements OpenLane-compatible flows by providing an infrastructure with which flows can freely be created, customised, and distributed.

Pattern: guardianship

Announcing the Release of LibreLane

In late 2019, the open-source electronic design automation (EDA) space was changed forever by the open-sourcing of a 130nm process design kit (PDK). Spearheaded by Google, the Skywater 130nm Open Source PDK was the first fully manufacturable PDK available for everyone without lengthy legal agreements and approval processes.

El Correo Libre Issue 87

The countdown to ORConf 2025 has officially begun, and we’re thrilled to announce that the first wave of talks is now live at orconf.org! This year’s gathering will take place in the vibrant city of Valencia, Spain - a cultural hotbed and the perfect backdrop for the free and open source silicon community to connect, innovate, and inspire.

ORConf 2025 Kicks Off—First Talks Announced!

The countdown to ORConf 2025 has officially begun, and we're thrilled to announce that the first wave of talks is now live at orconf.org! This year’s gathering will take place in the vibrant city of Valencia, Spain—a cultural hotbed and the perfect backdrop for the free and open source silicon community to connect, innovate, and inspire.

El Correo Libre Issue 86

Renaldas Zioma responded, as did so many, with despair to the news that Zilog was to discontinue the venerable Z80 microprocessor - but decided to step up and rather than wallow created an open-source reimplementation manufactured as part of the Tiny Tapeout 07 run, and now proven to function as-expected.

El Correo Libre Issue 85

Latch-Up 2025 has now been and gone, and our North American conference has yet again lived up to what we’ve now come to expect from FOSSi Foundation events.

El Correo Libre Issue 84

The first batch of speakers for Latch-Up 2025, the conference dedicated to free and open-source silicon and its surrounding ecosystem, have been confirmed — and if you haven’t registered to talk or attend yet, there’s still time before the doors open in sunny Santa Barbara, California, on the 2nd to the 4th of May 2025.

Pattern: guardianship

Apply Now For GSoC 2025 with the FOSSi Foundation!

We have once again been selected as a mentor organisation for Google Summer of Code (GSoC) 2025. Google Summer of Code is an excellent program for new open-source contributors to receive a stipend (generously provided by Google) to contribute to open source projects in the FOSSi community. As an organisation, we encompass a variety of community projects in the space of open source silicon design, EDA tools, and the surrounding ecosystem.

El Correo Libre Issue 83

We know you’ve been waiting for this: Registration for this year’s Latch-Up conference in Santa Barbara, CA is now open!

Latch-Up 2025 Registration and Talk Submission is now Open!

We know you've been waiting for this: Registration for this year's Latch-Up conference in Santa Barbara, CA is now open!

El Correo Libre Issue 82

Matt Venn has announced a breakthrough for the Tiny Tapeout programme: the successful first-boot of uLinux on silicon from Tiny Tapeout 6, using Hirosh Dabui’s KianV 32-bit RISC-V IMA system-on-chip included in the multi-project chip.

El Correo Libre Issue 81

We are proud to announce Latch-Up 2025, a conference dedicated to free and open source silicon to be held over the weekend of May 2-4 in Santa Barbara, CA, USA.

Join us for Latch-Up 2025 in Santa Barbara on the US west coast

The FOSSi Foundation is proud to announce Latch-Up 2025, a conference dedicated to free and open source silicon to be held over the weekend of May 2-4 in Santa Barbara, CA, USA.

El Correo Libre Issue 80

Project F’s Will Green has updated his Beginning FPGA Graphics tutorial to cover the Radiona ULX3S Lattice Semiconductor ECP5-based FPGA development board as a target, with all sources published under a permissive licence.

El Correo Libre Issue 79

ORConf 2024, the tenth instalment of the conference dedicated to free and open source silicon, is a wrap, having taken place mid-September in Gothenburg Sweden - and we want to thank everyone who attended, both our presenters and those to whom they presented.

El Correo Libre Issue 78

It's ORConf time!

Open Source EDA Roadmap for Europe

As reported earlier the CHIPS Joint Undertaking has asked the community for a roadmap for open source EDA tools in Europe. The goal of the roadmap is to describe gaps for open source EDA tools in focus areas that are important for the European chip ecosystem. At ORConf 2024 we will present the first draft and open the community discussion process.

El Correo Libre Issue 77

The 10th instalment of ORConf, the FOSSi Foundation's conference dedicated to free and open-source silicon, rapidly approaches - and for those who have yet to register to attend the event, taking place in Gothenburg, Sweden from Friday the 13th of September to Sunday the 15th of September, perhaps this list of freshly-confirmed speakers will spur you into action.

El Correo Libre Issue 76

Earlier this year, more than 500 academic colleagues joined me in drafting an open letter to European funding agencies, emphasising the significance of open source EDA (Electronic Design Automation) tools. These tools not only align with the broader principles of open source software but also contribute to the realisation of the European semiconductor roadmap.

El Correo Libre Issue 75

The FOSSi Foundation is, as always, very proud to announce that registrations for ORConf 2024 have now opened.

El Correo Libre Issue 74

Latch-Up 2024, held from the 19th to the 21st of April, has come to a close, and we'd like to thank everyone who made the event possible - from sponsors and speakers to attendees. A true testament to the health and breadth of the free and open source silicon ecosystem, Latch-Up 2024 was a great success, and plans are already underway for the next event in the series.

El Correo Libre Issue 73

The FOSSi Foundation is thrilled to announce the third and final batch of talks and lighting sessions for Latch-Up 2024, taking place this April the 19th to the 21st in Boston - with tickets still available for anyone to attend!

El Correo Libre Issue 72

Below is a copy of an open letter signed, at the time of writing, by more than 130 signatories from across academia which calls upon European and national funding agencies to consider open-source electronic design automation (EDA) tools a first-class citizen in efforts to foster local chip design capabilities.

El Correo Libre Issue 71

The FOSSi Foundation is thrilled to be able to confirm the first batch of speakers for Latch-Up 2024, a conference dedicated to free and open-source silicon being held in Boston, Massachusetts, this April.

El Correo Libre Issue 70

YoWASP, a FOSSi Foundation project, aims to put Yosys, the nextpnr place-and-route project, and more onto as many devices as possible with as low a barrier to entry as can be - by creating packages built in WebAssembly.

El Correo Libre Issue 69

The year is drawing to a close, and for the free and open-source silicon movement the year has been nothing short of incredible. We've seen major names in the industry begin to test the waters with the adoption of free and open-source architectures, joining others who have already leapt in with both feet, and a range of breakthroughs which have helped to push the state of the art even further forward.

El Correo Libre Issue 68

Matt Venn's Tiny Tapeout, which aims to offer a low-cost introduction to designing custom application-specific integrated circuits (ASICs) with contributors receiving a multi-project package for their efforts, has celebrated its second successful production run in style: with what Matt declares to be the "world's first live silicon bring-up" - with the good news that everything works, bar one small erratum.

El Correo Libre Issue 67

ORConf is back! We've returned with yet another open source chip design tour de force courtesy of the brilliant community, our first since the previous outing in Bordeaux in 2019. The years have been kind, it seems to us all; with much progress to be presented and discussed over the three days being hosted by the University of Applied Sciences in beautiful Munich.

ORConf is back!

ORConf is back! We've returned with yet another open source chip design tour de force courtesy of the brilliant community, our first since the previous outing in Bordeaux in 2019. The years have been kind, it seems to us all; with much progress to be presented and discussed over the three days being hosted by the University of Applied Sciences in beautiful Munich.

El Correo Libre Issue 66

Pragmatic Semiconductor, best known for its work in making flexible yet fully-functional microprocessors, has announced that it is working towards the goal of "democratising IC design" - and is working towards making its platform compatible with the OpenLane automated design flow.

El Correo Libre Issue 65

The FOSSi Foundation is happy to introduce our Google Summer of Code Class of 2023 projects. This year we are grateful that we have been granted six slots by Google to support projects and students. We are thankful for all mentors who volunteered to supervise students, and we’re looking forward to a great summer working together on Free and Open Source Silicon projects.

El Correo Libre Issue 64

Just two months remain until the return of ORConf! ORConf, the leading conference focused on open source silicon design, electronic design automation (EDA) tools, and the wider community, will take place in Munich on the 15th to the 17th of September. Coinciding with the first weekend of Oktoberfest, hotel prices are rising, so we encourage you to plan your trip now. It will definitely be a worthwhile experience!

Pattern: guardianship

GSoC Class of 2023

The FOSSi Foundation is happy to introduce our Google Summer of Code Class of 2023 projects. This year we are grateful that we have been granted six slots by Google to support projects and students. We are thankful for all mentors who volunteered to supervise students, and we're looking forward to a great summer working together on Free and Open Source Silicon projects.

El Correo Libre Issue 63

Hardware verification can be as rewarding as a treasure hunt. Or as tedious as doing your tax returns. With cocotb, the Python-based verification framework, engineers can enjoy more of the treasure hunt experience. And today this experience is turning 10!

El Correo Libre Issue 62

The OpenTitan project, created by lowRISC as a fully-open silicon root of trust (RoT), has reached a significant milestone: the full feature freeze of its register transfer level (RTL) design.

El Correo Libre Issue 61

That was fun! Exhausting, but fun. I'm of course talking about Latch-Up in Santa Barbara, our first conference since ORConf in 2019. Having organized open source silicon conferences since 2012, I pretty much knew what we were getting into, but at some level I had forgotten exactly how much work it really is.

El Correo Libre Issue 60

We have once again been selected as a mentor organisation for Google Summer of Code (GSoC) 2023. Google Summer of Code is an excellent program for new open-source contributors to receive a stipend (generously provided by Google) to contribute to open source projects in the FOSSi community. As an organisation, we encompass a variety of community projects in the space of open source silicon design, EDA tools, and the surrounding ecosystem.

Pattern: guardianship

Apply Now For GSoC 2023!

We have once again been selected as a mentor organisation for Google Summer of Code (GSoC) 2023. Google Summer of Code is an excellent program for new open-source contributors to receive a stipend (generously provided by Google) to contribute to open source projects in the FOSSi community. As an organisation, we encompass a variety of community projects in the space of open source silicon design, EDA tools, and the surrounding ecosystem.

El Correo Libre Issue 59

The FOSSi Foundation is proud to announce the first batch of speakers confirmed for Latch-Up 2023, our conference dedicated to free and open-source silicon - taking place this year in sunny Santa Barbara, California, USA.

El Correo Libre Issue 58

The FOSSi Foundation is very pleased to announce that Latch-Up will go ahead in 2023! This marks a triumphant return to in-person conferences, with Latch-Up being the Stateside franchise of our ever-popular FOSSi Foundation conference series, which we've put on since 2011.

Pattern: guardianship

Latch-Up and ORConf return in 2023

We announced in ECL 57 our North American open source silicon conference "Latch-Up" will return in 2023. And it will be joined by another edition of ORConf!

El Correo Libre Issue 57

The FOSSi Foundation is proud to announce Latch-Up, a conference dedicated to free and open source silicon, to be held over the weekend of Friday, March 31 to Sunday, April 2, 2023 in Santa Barbara, California, USA.

El Correo Libre Issue 56

Effective immediately, LibreCores, the community hub and IP core directory site is closing its virtual doors.

Pattern: guardianship

Mission accomplished! LibreCores is closing down

Effective immediately, LibreCores, the community hub and IP core directory site is closing its virtual doors.

El Correo Libre Issue 55

Universal Verification Methodology (UVM) has been a massive success. There's no doubt about that. For the first time it showed the chip industry the benefits of having a common framework. You can hire directly for UVM skills. Vendors provide UVM models for interfacing their IP. There are tools for generating UVM registers and other boilerplate code. There is training available and forums for asking UVM-related questions.

El Correo Libre Issue 54

The cocotb project. the Python-based coroutine cosimulation test bench hardware verification framework, is proud to announce the immediate of cocotb version 1.7.0.

Pattern: guardianship

GSoC Class of 2022

The FOSSi Foundation is happy to introduce our Google Summer of Code Class of 2022 projects. This year we are grateful that we have been granted ten slots by Google to support projects and students. We are thankful for all mentors who volunteered to supervise students, and we're looking forward to a great summer working together on Free and Open Source Silicon projects.

El Correo Libre Issue 53

The Google-funded OpenMPW programme, launched in partnership with silicon fab SkyWater Technology and silicon design platform Efabless, is enjoying a boom with the announcement of two major expansions: the addition of a 90nm process node at SkyWater and a new 180nm production design kit (PDK) from GlobalFoundries.

El Correo Libre Issue 52

Google developer programmes engineer Johan Euphrosine and colleagues have been working on making silicon design tools more accessible, by putting them in the cloud as Jupyter notebooks accessible on Google Colab.

El Correo Libre Issue 51

Google, as part of its partnership with Efabless and Skywater Technologies on the Open MPW program which allows free and open source silicon projects to submit chip designs for physical fabrication at no cost, has launched a new resource portal aimed at getting people started designing their own chips.

El Correo Libre Issue 50

The first formal releases of the RISC-V Profiles specification, v0.5 and v0.6, have been published - but its authors warn that it is "for discussion only," and "is likely to change substantially" between now and official standardisation.

El Correo Libre Issue 49

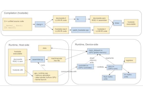
Machine learning researcher Hugh Perkins is working on a project to create an open-source graphics processing unit (GPU), with a view to being able to produce a physical chip suitable for acceleration of machine-learning workloads.

Pattern: guardianship

Apply Now For GSoC 2022!

We have once again been selected as a mentor organisation for Google Summer of Code (GSoC) 2022. Google Summer of Code is an excellent program for new open-source contributors to receive a stipend (generously provided by Google) to contribute to open source projects in the FOSSi community. As an organisation, we encompass a variety of community projects in the space of open source silicon design, EDA tools, and the surrounding ecosystem.

El Correo Libre Issue 48

The CHIPS Alliance has announced the formation of the FOSS Flow For FPGA Workgroup, also known as F4PGA, through which it aims to drive open-source tooling, intellectual properties, and research efforts focused on field-programmable gate arrays (FPGAs).

Cocotb 1.6.0 provides better HDL datatypes, improved coroutine scheduling, and much more

The cocotb project is proud to announce the immediate release of its new version 1.6.0. cocotb is a COroutine based COsimulation TestBench environment for verifying VHDL/Verilog RTL using Python.

Pattern: guardianship

GSoC 2021 Was a Success!

As summer comes to an end, we have also completed this year's iteration of Google Summer of Code (GSoC). We at FOSSi Foundation are delighted to say that all of our students this summer successfully completed their projects. For multiple years now, FOSSi Foundation has acted as an umbrella organization for GSoC projects and this year we were particularly excited to have eleven students receiving mentorship from our community. All projects were mentored by trusted community members, including seven first-time FOSSi GSoC mentors, and we are extremely happy with how well the projects went! We owe a big thank you to all students and mentors: Thanks to you, the free and open source silicon ecosystem is in a better place than before. Below is a collection of links to our students' final project blog posts. Please have a read and join us in congratulating them on such a successful summer! We hope to see you all again for next year's GSoC.

Pattern: guardianship

FOSSi Foundation welcomes Jonathan Balkind on the board of directors

The Free and Open Source Silicon Foundation is happy to announce today that Jonathan Balkind is joining the board of directors.

Pattern: guardianship

GSoC Class of 2021

The FOSSi Foundation is happy to introduce our Google Summer of Code Class of 2021 projects. This year we are grateful that we have been granted eleven slots by Google to support projects and students. We are thankful for all mentors who volunteered to supervise students, and we're looking forward to a great summer working together on Free and Open Source Silicon projects.

Pattern: guardianship

Cocotb 1.5.0 is out!

The cocotb project is proud to announce the release of its new version 1.5.0. cocotb is a COroutine based COsimulation TestBench environment for verifying VHDL/Verilog RTL using Python.

Pattern: guardianship

Become a GSoC student 2021!

We are delighted to announce that we have once again been selected as a mentor organisation for the 2021 edition of Google Summer of Code (GSoC) Google Summer of Code is an excellent program for students to receive a stipend (generously provided by Google) to contribute to open source projects in the FOSSi community. As an organisation, we serve as an umbrella org for projects in the space of open source silicon design, EDA tools, and the surrounding ecosystem.

Pattern: guardianship

45 Chips in 30 Days: Open Source ASIC at its best!

Only seven months ago, open source chips were a dream of some, and clearly impossible to others. Today we know better. In a joint effort between efabless, Google, and the SkyWater foundry, everybody got a chance to send an open source chip to fabrication. And many did!

Pattern: guardianship

Embench 1.0 Benchmark Suite for IoT Class Devices Released

The Embench group announces the first full release of its free and open source benchmark suite for IoT class devices. The benchmark suite, comprising 19 real programs, has proved popular across industry and academia since the pre-release version 0.5 was made available in February 2020. The project is developed by an open group, with contributors from companies and universities worldwide. The code is available under a free and open source license on GitHub (see github.com/embench/embench-iot).

Pattern: guardianship

Looking back on 2020, the year of the open source chip

Dear Free and Open Source Silicon enthusiasts!

Pattern: guardianship

Cocotb releases version 1.4.0 with major improvements

The cocotb project is proud to announce the release of its new version 1.4.0. cocotb is a COroutine based COsimulation TestBench environment for verifying VHDL/Verilog RTL using Python.

Pattern: guardianship

Produce your own physical chips. For free. In the Open.

Did you ever dream about creating your own chip? I mean, a physical chip. One which you can hold in your hand, and which does exactly what you've designed it to do?

Pattern: guardianship

FOSSi Foundation Takes Over Solderpad Hardware License Stewardship

HALIFAX, England, 18th June 2020 - The Free and Open Source Silicon Foundation (FOSSi Foundation) is proud to announce that it has taken over stewardship of the Solderpad Hardware License (SHL), a popular permissive license for open hardware projects that was originally drafted by Andrew Katz, open source legal expert and partner at Moorcrofts LLP.

Pattern: guardianship

FOSSi Dial-Up Launches with Big Bang: Production-ready Open Source PDK

FOSSi Foundation launches a new event series named FOSSi Dial-up. It consists of monthly online events that features distinctive speakers from the FOSSi community. By dedicating one hour of presentation plus time for questions, it is set up to become the premier event for major announcements and focused in-depth technical content from all areas of the community.

Pattern: guardianship

GSoC Class of 2020 announced

The FOSSi Foundation is happy to announce that we have been granted eight slots by Google to support projects and students for another year's edition of Google Summer of Code. We are thankful for all mentors who volunteered to supervise students, and we're looking forward to a great summer working together on Free and Open Source Silicon projects.

Pattern: guardianship

Your input is needed for the Cocotb User Survey 2020!

Are you a cocotb user? Then please help out by taking 10 minutes to fill out this year's cocotb user survey. This survey gives the development community important feedback to steer future of cocotb into the right direction for your use case.

Pattern: guardianship

Google Summer of Code 2020

Since 2016 the FOSSi Foundation has participated every year in the Google Summer of Code, a Google-sponsored summer internship for students from all over the world. We are honored to be part of GSoC again this year. As in previous years, the FOSSi Foundation acts as an umbrella organization, supporting community members to mentor students in their respective FOSSi-related projects.

Pattern: guardianship

El Correo Libre - Issue 25

A new issue of the FOSSi Foundation's monthly roundup of all things Open Source semiconductor design, El Correo Libre, is out there for all to enjoy. Follow the link for FOSSi-related FOSDEM 2020 video presentations, OpenPower updates and more RISC-V news.

Pattern: guardianship

El Correo Libre - Issue 24

A new issue of the FOSSi Foundation's monthly roundup of all things Open Source semiconductor design, El Correo Libre, is out there for you to induldge in. News about upcoming Latch-up Cambridge, Massachusetts; bigger and better, how Microwatt OpenPOWER Core is Now GHDL Compatible, new uses for SpinalHDL and much more.

Pattern: guardianship

Announcing Latch-Up in Cambridge, Massachusetts

The FOSSi Foundation is proud to announce Latch-Up (latchup.io), a conference dedicated to free and open source silicon to be held over the weekend of April 11th and 12th in Cambridge, Massachusetts, USA.

Pattern: guardianship

Announcing FOSSistanbul

FOSSi Foundation is inviting everyone interested in Free and Open Source Silicon to meet in Istanbul, Turkey, between 13th of March and 15th of March. The event is free to attend, but professional tickets for 250 EUR are available for individuals who are kind enough to donate for the event.

Pattern: guardianship

GSoC 2019

What an exciting summer! We at FOSSi Foundation are happy to announce that all of our Google Summer of Code (GSoC) students this year successfully completed their projects. For multiple years now, FOSSi Foundation acted as umbrella organization for multiple GSoC projects. All projects were mentored by trusted community members, and we're extremely happy how well the projects went! We owe a big thank you to all students and mentors, thanks to you, the free and open source hardware ecosystem is in a better place than before.

Pattern: guardianship

GSoC Report: 64 bit global pointers in RV32 based GP-GPU

This is a guest post by Reshabh Sharma, who worked this summer on a Google Summer of Code (GSoC) project under the umbrella of the FOSSi Foundation.

Pattern: guardianship

GSoC Project Report: Continuous Integration for Hardware Projects on LibreCores CI

Librecores provides a platform to share projects and ideas, in the area of free and open-source digital hardware design. Librecores CI is a service to provide CI for hardware projects hosted on Librecores to improve user experience and reliability.

Pattern: guardianship

ORConf 2019 Announcement

It's that time of year again. Following on from the FOSSi Foundation's Latch-Up and WOSH events, ORConf is now less than 3 months away and if you haven't heard, we're hosting it in beautiful Bordeaux, France over the weekend of September 27 to 29.

Pattern: guardianship

El Correo Libre - Issue 16

The FOSSi Foundation's monthly roundup of all things Open Source semiconductor design, including an overview about our Google Summer of Code, can be found here:

Pattern: guardianship

OpenHW Group Announced

Today the OpenHW Group was announced. This is yet another great step for Free and Open Source Silicon. With the rise of RISC-V we have seen some great momentum beyond the processor cores itself. We now see groups growing from and around the RISC-V ecosystem with big players involved. This strongly confirms our story and we look forward to the next months of continuous growth of the FOSSi community.

Pattern: guardianship

Google Summer of Code 2019 - Kickoff

The Google Summer of Code (GSoC) has started and we are happy to announce that we have seven students working for projects related to FOSSi Foundation:

Pattern: guardianship

Latch-Up Portland venue, speakers and sponsors

The FOSSi Foundation announced Latch-Up (latchup.io), earlier this year - its annual North American open source digital design conference in the mold of ORConf.

Pattern: guardianship

Become a GSoC student 2019!

We are happy and honored to be part of the Google Summer of Code (GSoC) again this year. We are a mentoring organization and serve as an umbrella organization for many projects related to open source silicon design, open source EDA tools and the related ecosystem.

Pattern: guardianship

Announcing Latch-Up in Portland, Oregon

The FOSSi Foundation is proud to announce Latch-Up (latchup.io), a conference dedicated to free and open source silicon to be held over the weekend of May 4th and 5th in Portland, Oregon, USA.

Pattern: guardianship

Videos and slides from ORConf 2018 now available!

ORConf 2018 was a great success, with many fantastic talks, hallway discussions, and valuable insights into other projects. If you couldn't attend, or if you need a refresher on how great the talks were, don't dispair: the videos and slides are now available online!

Pattern: guardianship

El Correo Libre Issue 8

The FOSSi Foundation's monthly roundup of all things Open Source semiconductor design, including a wrap-up of ORConf 2018, can be found here:

Pattern: guardianship

El Correo Libre Issue 6

You can find the new issue of our monthly newsletter here:

Pattern: guardianship

ORConf 2018 update

This year's ORConf is but 8 weeks away and we're pleased to announce that we have another great event lined up for everyone.

Pattern: guardianship

El Correo Libre Issue 5

You can find the current issue of our monthly newsletter here:

Pattern: guardianship

Become a GSoC student 2018!

We are happy and honored to be part of the Google Summer of Code (GSoC) again this year. We are a mentoring organization and serve as an umbrella organization for many projects related to open source silicon design, open source EDA tools and the related ecosystem.

Pattern: guardianship

ORConf 2018 Announcement

The FOSSi Foundation is pleased to announce that ORConf 2018 will be held over the weekend of September 21 to 23 in Gdansk, Poland. This year marks the 7th installment of ORConf, and we're very grateful to the Gdansk University of Technology for hosting the event.

Pattern: guardianship

Call for Proposals: GSoC 2018

We are applying for Google Summer of Code (GSoC) again this year. In the last two years we had the honor to be part of GSoC as an umbrella organization. You find the projects here: 2016, 2017

Pattern: guardianship

Become a LibreCores.org contributor or contractor

LibreCores.org is a modern portal for Free and Open Source Silicon (FOSSi). Our aim is that it becomes the entry point to find and promote high quality free and open source digital IP blocks, free and open source platforms and free and open EDA tools. The focus is on user collaboration, for example by recommendations, and providing a simple interface to understand the fitness of a project.

ORConf 2017 Round-up

ORConf 2017 came to a close last Sunday, and on behalf of the FOSSi Foundation I'd like to thank all who attended, presented and sponsored the event!

Pattern: guardianship

RS Components sponsors Open Source Digital Design Conference

LONDON, UK, 11 August, 2017 - RS Components (RS), the trading brand of Electrocomponents plc (LSE:ECM), the global distributor for engineers, is sponsoring ORConf, an open source digital design and embedded systems conference that covers from the transistor level up to Linux user space and beyond — featuring presentations and discussion on free and open source IP projects, implementations on FPGA and in silicon, verification, EDA tools, licensing and embedded software, to name but a few.

Pattern: guardianship

Prelude to orconf 2017 - Open Source Digital Design Insights

Over the years orconf has grown to be the most prominent conference for open source silicon, and with presentations from some of the most interesting open source silicon projects lined up, this year does not seem to be an exception. Our audience can expect to learn about brand new projects as well as updates from long-running ones.

Pattern: guardianship

Google Summer of Code - Halftime

We are six weeks into Google Summer of Code now and have seen some great progress from our students. The goal of Google Summer of Code is to get students involved in open source communities, which is very valuable for communities of a size like ours.

Pattern: guardianship

OSH Park sponsor the FOSSi Foundation

We are pleased to announce that OSH Park, the purveyors of perfect purple PCBs, have become sponsors of the FOSSi Foundation's activities. We are very grateful for their support and would like to recognize this by listing them on our Sponsors page at the Bronze tier.

Pattern: guardianship

Google Summer of Code Projects

We are happy to announce we have six students in this years' Google Summer of Code. We are very grateful to Google to support the students financially to bring the Free and Open Source Silicon community forward.

Pattern: guardianship

Wrapup of the RISC-V Event in Munich

Two weeks ago we organized an event at TU Munich, Germany, that featured talks around RISC-V, lowRISC and the FOSSi Foundation. It was a great event with very interesting discussions.

Pattern: guardianship

Google Summer of Code 2017

We just get the word from Google that FOSSi Foundation has been selected to participate in Google Summer of Code 2017 . Just as last year, we are very happy about this great opportunity to mentor students around the world who want to contribute to FOSSi projects. Last year we had three excellent students who all made great contributions and we look forward to meet new students this year.

Pattern: guardianship

Tensilica Day Wrapup and RISC-V Event in Munich

Today I visited Hanover to talk at the Tensilica Day 2017. I was invited by the Cadence Academic Network to give some insights into the state of open source processors and FOSSi. The audience was mainly academic and working on application-specific instruction-set processors (ASIP) and hence some thoughts about the open source ecosystem were welcome very much. It was an interesting event and I had some great discussions. Please find my slides here.

Pattern: guardianship

FOSSi Licensing: Planned Activities

The Free and Open Source Silicon Foundation aims to clarify the licensing situation for Free and Open Source Silicon (FOSSi) designs. Licensing of FOSSi is similar to that of Free and Open Source Software (FOSS), but the process of making a chip and the industry conditions vary a lot. The following assumes the reader is familiar with the basics of open source licensing, please see our introduction as reference.

Pattern: guardianship

Outlook on 2017

The first full year of the FOSSi Foundation is over and looking back on 2016 we are proud about our achievements:

Pattern: guardianship

We search for LibreCores.org contributors and contractors

One of our main projects is LibreCores.org, a community portal for open source digital designs.

Pattern: guardianship

FOSSi @ FOSDEM 2017: What can digital designers learn from software developers?

One of my favourite conferences every year is FOSDEM in Brussels. This year I have the privilige to represent the FOSSi Foundation in the EDA Devroom, organized by our friend Javier Serrano. I'll talk about Digital hardware design: What can we learn from software development – and what not. Join me for a look at processes and tools that make the lifes of developers, both of software and hardware, easier. What can we learn from each other? Where are different approaches needed?

Pattern: guardianship

LibreCores Student Design Contest Winner

This year we held the LibreCores Student Design Contest for the first time and it was a great success. We received six high quality submissions of open source silicon and its ecosystem from the last year (since October 2015).

Pattern: guardianship

FOSSi @ FrOSCon: How to design your own chip?

The time to get started with digital hardware development has never been better. Tools are more readily available, FPGAs get cheaper and reasonably sized boards can be obtained easily. Yet hardware development looks like a scary place to many developers coming from the software world. Sometimes it's just naming that's different, sometimes it's missing documentation and being lost in choices that make it hard to dive in.

Pattern: guardianship

First batch of speakers released for orconf 2016

We have just released the first batch of speakers for the upcoming orconf 2016 iin Bologna, Italy on October 7-9. The presentations include new Open Source CPU implementations, formal verification tools and platforms for verification and continous integration.

Pattern: guardianship

Google Summer of Code - Update

We host three students this year during Google's Summer of Code. The midterm is over and they are fastly approaching the end of the program. We want to give you a quick update about their progress here.

Pattern: guardianship

Andrew Back added to the Board of Directors

We are delighted to announce that well-known Open Source evangelist Andrew Back has joined the FOSSi Foundation board of directors.

Pattern: guardianship

LibreCores Design Contest

The FOSSi foundation launches an annual student design contest, which will run for the first time this year. You can find the full announcement here.

Pattern: guardianship

Google Summer of Code 2016

The Free and Open Source Silicon Foundation has been accepted as a mentoring organization in Google Summer of Code 2016. We are very happy about this great opportunity to mentor students around the world that want to contribute to FOSSi projects and the FOSSi ecosystem.

Pattern: guardianship

Introduction to FOSSi/HDL licenses

We have published and article that discusses open source licenses in general and how licenses apply to FOSSi. Th article will be extended with the ongoing discussion. Licenses are an important topic for the FOSSi Foundation.

Pattern: guardianship

FOSSi Update and FOSDEM

After two months months of discussion and planning FOSSi Foundation is making a lot of progress recently. Most importantly we are now officially registered as a Community Interest Company (CIC) in the UK. This is a proper legal body that we have chosen to run an independent, community-based foundation. We are still in the process of opening a bank account which seems to be more complex with our international officers.

Pattern: guardianship

Welcome to FOSSi

Welcome to the Free and Open Source Silicon (short: FOSSi) Foundation. We have officially kicked off during ORCONF 2015 and are currently forming the foundation legally.